ComfyUI is one of the most powerful node-based interfaces for generating AI art, but as workflows grow more complex, it's easy to hit roadblocks red nodes, broken links, missing models, or confusing errors.
This updated guide walks you through how to troubleshoot workflows in ComfyUI using the new Comfy user interface available on RunDiffusion.
What’s in it for you? Learn how to fix red nodes, repair broken workflows, and understand where to look when things don’t load correctly all within the 2025 ComfyUI layout.
Common Troubleshooting Scenarios
- Red nodes or missing custom node errors
- Missing model or resource paths
- Nodes that expect models in folders that don’t exist
- Old or deprecated nodes that no longer function
Fixing Missing or Red Nodes in Your Workflow
If you load a workflow and see red nodes, it's usually due to missing custom nodes. Here's how to fix it:
Example you may receive a pop up like this.

And you may see red nodes on your workflow.

Step-by-Step: Installing Missing Custom Nodes
Click Manager in the Top Toolbar
This opens Comfy Manager the updated hub for managing nodes.

Install Missing Nodes Button
Comfy Manager detects and installs all required missing nodes. Click on Install Missing Custom Nodes.

Click Install one at a time for each node that is missing. When asked for which version simply click lastest then select for most use cases.

Install from Git URL (if needed)
If a node isn't detected automatically, paste its GitHub URL and click Install. This may allow installation. If a node is not found in the Comfy Manager list it is likely not able to work in our cloud service.

Restart the Session via RunDiffusion
Once all the nodes have been installed you will see in red Restart Required.

Open the Server Manager from the left sidebar and click Restart App 'ComfyUI'.

Then click Restart. Please wait while it restarts.

After restarting you will see a pop up. Click Leave Page. Wait a few moments while it refreshes your workflow.

Reload Your Workflow
Once everything reloads, the red nodes should disappear.

Fixing Broken Paths
If your workflow loads but errors appear in nodes (checkpoints, models, VAEs, LoRAs, Images, Videos, etc.). A workflow downloaded from the internet or from a local device will have the pathing associated with the computer that created it. That means it is looking for the files based on that computers pathing. As a cloud service we have our own custom pathing and file structure (You can read more about that here).
Example:


For Images and Video
Click on the Load Image or Video nodes and select a new image from your hard drive.

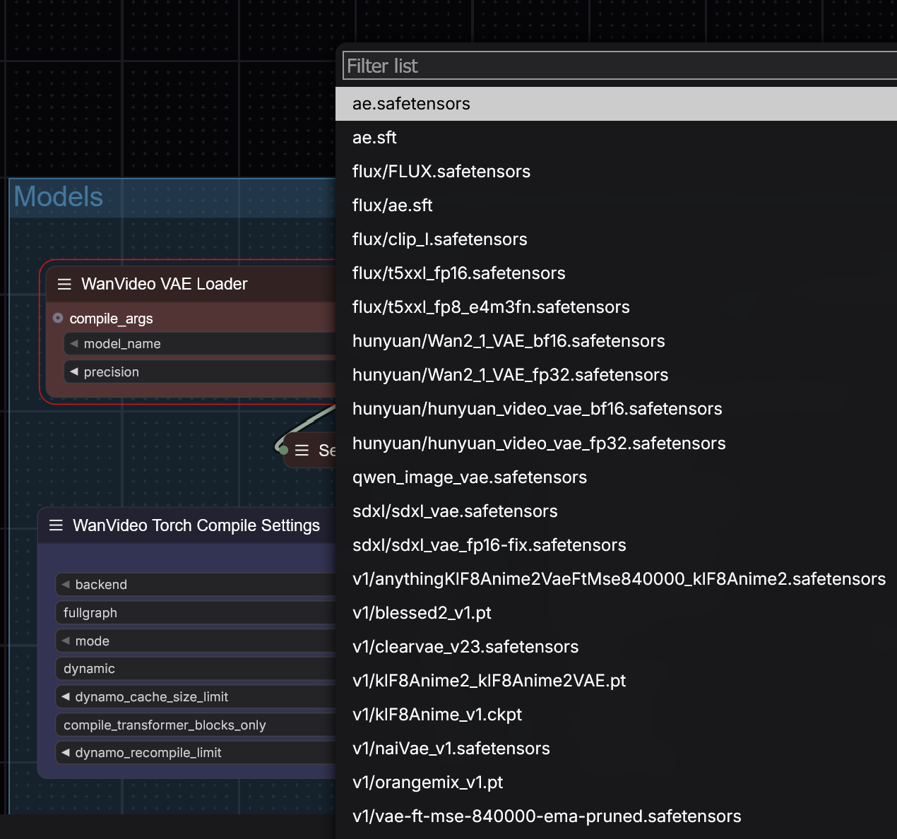
For Models, Checkpoints, VAE, Clip Text Encoders etc click on the node giving the error. Many will have a drop down menu for you to select the appropriate node those that require a path be sure you use the correct RunDiffusion path such as /mnt/private/models/checkpoints/custom/sdxl/ more info on that here.
Example of nodes with drop downs.


Some Nodes Require Manual Folder Mapping
In some cases, custom nodes expect model files in very specific subdirectories. For example:
models/custom/my_loramodels/animatediff/motion_loras/
These folders might not exist by default or we host them in a directory users do not have access to. In those instances you need to open a feature request. Please be aware not all nodes can be supported by the latest comfy build or in a cloud service.
How do I make a feature request?
- Open a feature request on our Discord, or
- Send a support message: How to Open a Support Ticket

Dealing with Old or Deprecated Nodes
Some older workflows contain nodes that are no longer supported or maintained. These nodes may:
- Be incompatible with the latest ComfyUI builds
- No longer install via Comfy Manager
- Appear as red nodes even after refreshing
- Sometimes nodes who give this warning can still work so it is important to always test.

How to Identify and Resolve Deprecated Node Issues
- Search the Node Name in Comfy Manager
If the node cannot be found, it may be deprecated or renamed. - Check GitHub Repositories
Some node repos may have been archived, renamed, or replaced. Look for alternative versions or forks that are actively maintained. - Replace with Updated Nodes
Review the workflow’s purpose and replace deprecated nodes with current equivalents. RunDiffusion support can help with recommended substitutions.
Whenever possible, try building workflows using updated templates available within the RunDiffusion interface.
Still Stuck? Try These Steps
- Restart the session from Server Manager.
- Clear your cache and refresh the tab.
- Load a simpler workflow to isolate the issue.
- Review recent model uploads for mismatches.
Still need help? We have a dedicated channel on our discord for ComfyUI. For Enterprise and team account please open a support ticket.
Final Thoughts
The updated ComfyUI interface is faster and more powerful, but it comes with a learning curve especially when using custom workflows. With this guide, you’ll be better equipped to track down node issues, fix path errors, and get back to generating high-quality AI art.
